| |
Copy Backup - Bildschirmansichten-Hauptmaske |
| Zurück | |
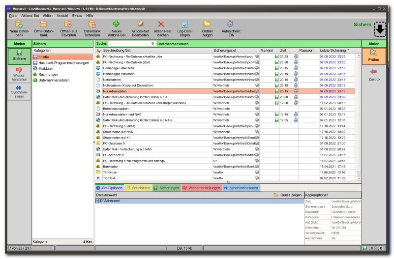
![]() Das Hauptfenster in der Sicherungs-Ansicht (Version 6, Bild oben). |
![]() Hier dargestellt eine Sicherung für den Source-Code von Copy-Backup.PC-Database Datenbank-Dateien. Neuere und veränderte Dateien werden automatisch zur Auswahl markiert. Es ist aber manuell möglich, einzelne Dateien abzuwählen oder anzuwählen. In der Editzeile kann eine Dateifilter eingegeben werden (z.B. per ".pas" und Klick auf die Lupe nur Dateien mit der Endung ".pas" anzeigen lassen"). Dies ist eine sehr große Hilfe bei großen Dateibeständen. |
![]() Hier eine Auswahl zur Rücksicherung. Die rote Farbe dient quasi als "Warnung", dass nunmehr Originaldateien überschrieben werden. Auch hier kann man manuell einzelne Dateien an- oder abwählen. Es erfolgt zudem ein Hinweis, wenn die zu überschreibende Originaldatei neuer ist, als die Sicherungskopie. |